回放功能
1. 启动OAK ETStudio
- 
安装OAK ETStudio后,双击桌面图标启动上位机应用程序

 - 
OAK ETStudio主界面:

 
2. 硬件配置
- 
通过USB连接OakM1000/M1010。OAK ETStudio将自动检测设备。如果未检测到:
- 验证物理连接
 - 重启OAK ETStudio
 
 - 
配置通道映射:

 - 
配置网络硬件:

 
3. 通过IG发送CAN消息
- 
在仿真设置中加载DBC文件:

 - 
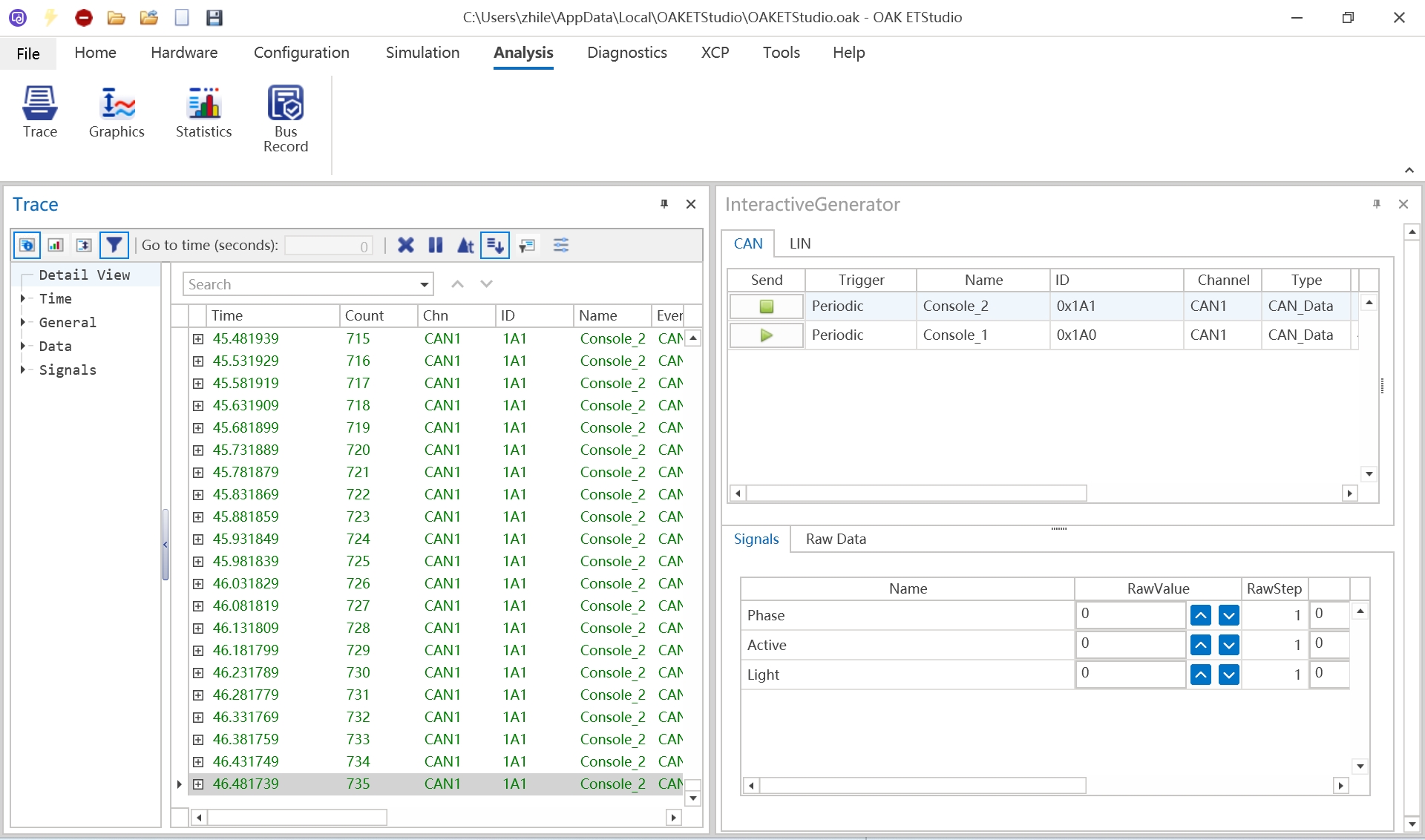
在IG界面中右键点击,通过上下文菜单发送CAN消息:


 - 
点击开始测量
开始数据采集
 - 
在IG中点击绿色三角形按钮进行周期性CAN传输:

 
4. 在跟踪中监控消息

5. 在图形中可视化信号
- 将消息从跟踪拖拽到图形中进行自动信号显示:
